Диагностика на уровне сервера
При нажатии слева на вкладку Серверы справа будет выведен список доступных серверов:
Список серверов в таблице имеет следующие колонки:
название;
имя;
адрес;
запрещено устанавливать сервисы автоматически;
подключено вручную сервисов;
комментарий.
По кнопке Открыть вкладку в меню открывается вкладка в меню Сервер:
Для каждого сервера справа есть таблица с подключенными сервисами и внешними системами. Можно раскрыть любой из этих двух списков и при необходимости вывести мониторинг по данному объекту двойным щелчком мыши на строке или открыть вкладку в меню, нажав на кнопку:
Справа вверху расположены три кнопки:
Установить автоматический выбор размещения;
Перенести на другой сервер;
Экспорт в Excel.
При выводе списка серверов первые две кнопки неактивны. При нажатии на третью кнопку Экспорт в Excel будет выгружен файл с обеими таблицами с именем и датой выгрузки. Например: Список зависимостей_20.03.2023_13-33-31.xlsx.
При выборе одного из сервисов или систем при выборе из соответствующего выпадающего списка, средняя кнопка Перенести на другой сервер станет активной. При нажатии на кнопку отобразится окно выбора:
В выпадающем списке можно выбрать требуемый сервер, для переноса выделенного объекта.
При двойном щелчке мыши на строку требуемого сервера справа или одиночном щелчке слева, выводится главная страница мониторинга по данному серверу:
Страница содержит 8 вкладок для просмотра и три кнопки управления Старт/Стоп/Рестарт справа вверху.
Кнопки управления
В правой части окна расположены три кнопки: Старт, Стоп и Рестарт:
Кнопка Старт предназначена для запуска данного сервера, если он был остановлен или не запущен.
При нажатии на кнопку Стоп происходит останов данного сервера.
Кнопка Рестарт предназначена для повторного запуска сервера.
Кнопки управления сохраняются при переходе на любую из 8 вкладок.
Основная вкладка
Вкладка Основная выводится при выборе на сервера и содержит основные данные по данному серверу и сведения по сервисам и системам, работающих на сервере:
В раскрытой вкладке отображается состояние сервера, сведения о приложении, о сервере, состоянии очередей и сервисов, точках подключения и внешних системах. На вкладке доступны 6 блоков параметров:
Сервер
Порты
Очереди
Сервисы
Точки подключения
Внешние системы
Каждый из блоков можно свернуть или развернуть для просмотра списка входящих в него элементов. При наличии большого числа сервисов и систем время вывода содержимого может немного замедляться.
Вкладка Журнал
В Журнале отображается вся информация, связанная с работой сервера и работой сервисов и систем на сервере. Здесь отображаются события, не связанные напрямую со штатной обработкой сообщений, это информация по работе - запуск, остановка, сбои при подключении к чему-то, состояние работающих элементов сервера и т.д.
На вкладке с режимом Оперативный присутствуют фильтры в виде выпадающих меню: Раздел, Уровень логирования и Логгер. Эти фильтры позволяют настроить требуемую выборку.
При нажатии на кнопку Раздел отображается выпадающий список, в котором можно выбрать несколько фильтров в колонке слева и / или несколько исключений во второй колонке:
Фильтр Логгер работает по аналогичному принципу.
В фильтре Уровень логирования можно задать требуемый уровень вывода детализации.
При нажатии на ссылку Оперативный происходит переход в режим Архивный, в котором можно просмотреть записи из архива:
Ссылка Фильтры позволяет задать интервал выборки, логгер или определить поисковую строку:
Выпадающие меню в Раздел, Уровень логирования и Логгер позволяют настроить требуемую выборку.
При нажатии на заданную строку сообщения будет выведена детализация данного сообщения:
С помощью кнопки справа можно скопировать детализацию или перейти к детализации предыдущего / последующего сообщения, используя стрелки.
Вкладка События
На вкладке События информация связана напрямую с событийными сообщениями. Этапы события отображаются последовательно. В раскрытой вкладке можно выбрать режим Оперативный или Архивный, задать Уровень логирования или указать Фильтр отбора данных:
При переходе по ссылке Фильтры открывается окно выбора Настройка фильтров:
Можно задать интервал выборки, идентификатор сообщения, идентификатор потока или задать условия выборки в выпадающих списках: Отправитель, Тип данных, Тип события, Операция.
При нажатии на заданную строку сообщения будет выведена детализация данного сообщения:
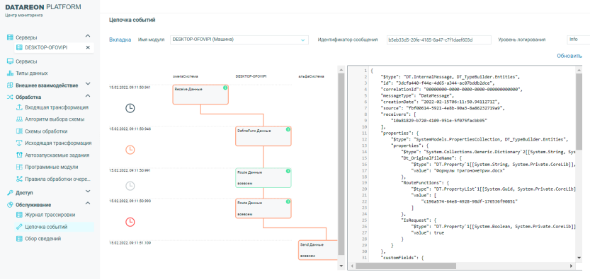
С помощью кнопки справа можно скопировать детализацию или перейти к детализации предыдущего / последующего сообщения, используя стрелки. Справа вверху находится кнопка Цепочка событий. Нажатие на эту кнопку отображает графическую схему цепочки событий:
В схеме указаны события в хронологическом порядке, при нажатии на плитку события выводится config и уровень логирования справа вверху:
Справа вверху можно указать уровень логирования, при его уменьшении может измениться схема выводимых событий в соответствии с выбранным уровнем. Для возврата на режим просмотра вкладки События нажмите на стрелку влево в окне браузера слева вверху или выберите соответствующий пункт в меню ЦМ справа.
Вкладка Очередь
На вкладке Очередь можно задать фильтр отбора сообщений:
Задать фильтр можно в отдельном окне, перейдя по ссылке:
Можно указать модуль или конкретную очередь из выпадающего списка.
Справа над таблицей находится кнопка Обновить.
При нажатии на заданную строку сообщения будет выведена детализация данного сообщения. Подробнее см. раздел Диагностика на уровне внешней системы.
Вкладка Спящие процессы
На вкладке можно просмотреть сведения о процессах в режиме ожидания и их количестве. Для детального отобраения сведений можно задать GUID процесса и шаг процесса; справа находится кнопка Обновить:
Вкладка Архив
При просмотре архивных записей на вкладке Архив можно указать фильтр отбора сообщений. Справа находятся кнопки Очистить и Обновить:
В фильтре отбора сообщений можно указать требуемые условия отбора:
При нажатии на заданную строку сообщения будет выведена детализация данного сообщения:
Нижние пять кнопок справа вверху позволяют: скопировать детализацию, используя стрелки перейти к детализации предыдущего / последующего сообщения, вернуть сообщение в обработку или удалить его. Верхние две кнопки справа вверху обеспечивают: просмотр сообщения в режиме полного экрана и просмотр Цепочка событий. При нажатии на кнопку Цепочка событий отобразится графическая схема цепочки событий:
В схеме указаны события в хронологическом порядке, при нажатии на плитку события выводится config:
Вкладка Конфигурация
На вкладке Конфигурация можно просмотреть параметр config для данного сервера:
Вкладка Логирование
На вкладке Логирование отображается уровень логирования для журналов, событий и их архивов. Для этого надо подвести курсор мыши к значку в виде кружка. Также можно заменить текущие уровни логирования для журналов, событий и их архивов. Для этого требуется выбрать значения из соответствующего выпадающего меню. При этом можно сбросить значения до установленных по умолчанию.


