Диагностика на уровне внешней системы

При нажатии слева на пункт меню Внешнее взаимодействие => Внешние системы справа будет выведен список доступных внешних систем:

../_images/image701.png

Зеленый значок справа от системы показывает, что она работает, красный - не работает или остановлена. При двойном нажатии на строку требуемой системы справа или одиночном нажатии слева, если слева он был в списке, выводится головная страница мониторинга по данной внешней системе:

../_images/image712.png

Страница системы содержит 7 вкладок для просмотра и три кнопки управления

Старт/Стоп/Рестарт справа вверху. Далее в разделе рассмотрим кнопки управления и вкладки: Основная, Журнал, События, Очередь, Архив, Конфигурация, Логирование.

Кнопки управления

На вкладке справа вверху имеются три кнопки управления подряд: Старт, Стоп и Рестарт.

Старт предназначен для запуска данной системы, если она была остановлена или не запущена. При нажатии на кнопку Стоп происходит останов данной системы. Кнопка Рестарт нужна для повторного рестарта. Кнопки управления сохраняются при переходе на любую из 8 вкладок.

Основная вкладка

Вкладка Основная выводится по умолчанию после начала просмотра мониторинга системы и содержит основные данные по данной внешней системе:

../_images/image721.png

В раскрытой вкладке Основные выводятся данные об адаптере, состоянии, сервере, подключение к внешней системе, очереди, архивы, точки подключения. 4 блока параметров можно раскрывать:

  • Сервер;

  • Очереди;

  • Архивы;

  • Точки подключения.

Для неработающей системы выводится состояние с указанием причины неработоспособности, например, остановлено:

../_images/image731.png

или сломлена, с указанием причины, по которой она сломлена:

../_images/image741.png

Вкладка Журнал

Вкладка Журнал имеет следующий вид:

../_images/image751.png

В Журнале отображается информация, связанная с работой данной внешней системы. Здесь отображаются события, не связанные напрямую со штатной обработкой сообщений, это информация по работе - запуск, остановка, сбои при подключении, состояние работающих элементов внешней системы.

Для остановленной системы на вкладке нет данных и внизу сообщается, что система остановлена:

../_images/image761.png

При нажатии на ссылку Оперативный происходит переход на режим Архивный, в котором можно просмотреть записи из архива:

../_images/image771.png

Для отображения требуемых записей можно задать Имя Раздела, уровень логирования или логгер из соответствующего выпадающего меню. Подробнее об этих инструментах см. раздел.6.6.3.

В режиме просмотра Архивный доступен Фильтр, позволяющий задать режим отборки записей:

../_images/image781.png

При однократном нажатии на заданную строку сообщения будет выведена детализация данного сообщения:

../_images/image791.png

С помощью кнопки справа можно скопировать детализацию или используя стрелки перейти к детализации предыдущего/последующего сообщения.

Вкладка События

На вкладке События информация связана напрямую с событийными сообщениями. Можно увидеть последовательно этапы события:

../_images/image803.png

В раскрытой вкладке можно выбрать режим Оперативный или Архивный, задать Уровень логирования или указать Фильтр отбора данных:

../_images/image811.png
../_images/image821.png

При однократном нажатии на заданную строку сообщения будет выведена детализация данного сообщения:

../_images/image83.png

Нижние три кнопки справа вверху позволяют: скопировать детализацию или используя стрелки перейти к детализации предыдущего/последующего сообщения.

Верхние две кнопки справа вверху обеспечивают: просмотр сообщения и просмотр Цепочка событий.

При нажатии на кнопку Цепочка событий получим графическую схему цепочки событий:

../_images/image841.png

В схеме указаны события в хронологическом порядке, при нажатии на плитку события выводится config и уровень логирования справа вверху:

../_images/image851.png

Справа вверху указан уровень логирования, при его уменьшении может измениться схема

выводимых событий в соответствии с выбранным уровнем. Для возврата на режим

просмотра вкладки События надо воспользоваться стрелкой влево в окне браузера слева вверху или выбрав нужный пункт меню ЦМ справа.

Вкладка Очередь

В Очередь попадают события, которые должны были выполниться, но не выполнились по какой-то причине.

../_images/image861.png

На вкладке Очередь мы можем указать фильтр отбора сообщений:

../_images/image871.png

При однократном нажатии на заданную строку сообщения будет выведена детализация данного сообщения:

../_images/image881.png

Справа вверху в детализации есть девять кнопок:

  • просмотр сообщения;

  • цепочка событий;

  • скачать архив;

  • скачать, далее под ними:
    • скопировать;

    • две стрелки перехода к детализациям других сообщений;

    • перемещение в архив;

    • удаление.

При нажатии на Просмотр сообщения происходит переход на просмотр детализации в полном экране:

../_images/image89.png

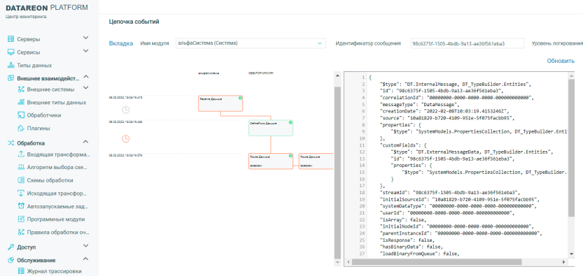
Для возврата нажмите клавишу Escape или стрелку возврата в браузере. Возврат происходит на вкладку Очередь. Кнопка Цепочка событий выводит графическую схему цепочки событий для данного идентификатора сообщения, справа есть кнопка Обновить:

../_images/image90.png

При нажатии на плитку события получим справа в окне соответствующий config:

../_images/image911.png

Возврат на вкладку только по стрелке возврата браузера.

Вкладка Архив

Вкладка Архив имеет следующий вид:

../_images/image921.png

При просмотре архивных записей на вкладке Архив можно указать фильтр отбора сообщений:

../_images/image931.png

Справа есть кнопки Вернуть все в обработку, Очистить и Обновить.

При однократном нажатии на заданную строку сообщения будет выведена детализация данного сообщения:

../_images/image941.png

Справа вверху в детализации есть девять кнопок:

  • просмотр сообщения;

  • цепочка событий;

  • скачать архив;

  • скачать, далее под ними:
    • скопировать;

    • две стрелки перехода к детализациям других сообщений;

    • вернуть в обработку;

    • удаление.

Вкладка Конфигурация

На вкладке Конфигурация можно просмотреть значение параметра config для данной системы:

../_images/image95.png

Вкладка Логирование

Вкладка Логирование позволяет заменить текущие уровни логирования для журналов, событий и их архивов. Для их изменения надо выбрать значения из соответствующего выпадающего меню. Подробнее см. раздел 6.5.9.