Основные инструменты

Журнал

В пункте Сервисы отображены сервисы которые были настроены в Центре настройки. Используйте двойной щелчок мыши на пункте Сервисы, чтобы открыть раздел Процессы:

../_images/image310.png

Помимо вкладки Основные, содержащей значения параметров процесса, присутствует вкладка Журнал. В этой вкладке отображаются события, не связанные напрямую со штатной обработкой сообщений. Это информация о работе сервиса - запуск, остановка, сбои при подключении, состояние сервиса:

../_images/image410.png

События

Информация, представленная на вкладке События, напрямую связана с обработкой сообщений. На вкладке последовательно представлены этапы передачи сообщения и детальная информация о событии:

../_images/image513.png

Внимание

При работе с журналами необходимо учитывать уровни логирования и корректно осуществлять их настройку (см. раздел Сбор сведений). Повышать уровень логирования стоит только на время исследования или на период настройки, иначе нагрузка на сервер сильно возрастет и упадет скорость работы.

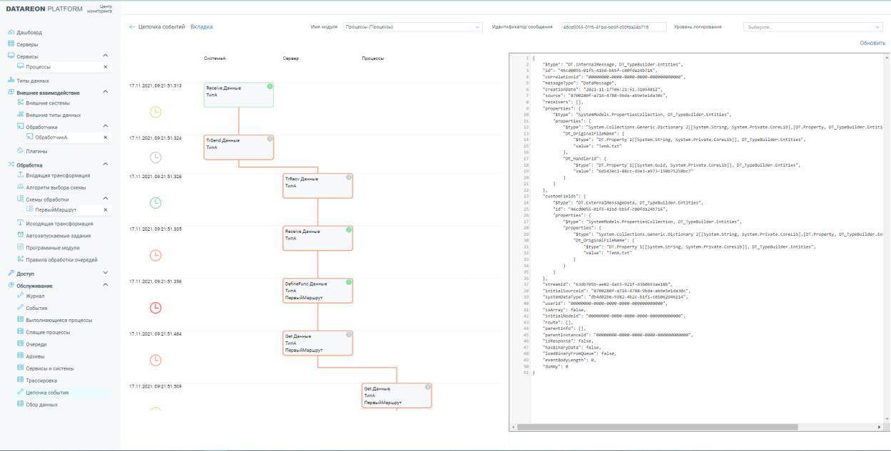
Цепочка событий

Для отображения детальной информации нажмите на строку выбранного события. Также обратите внимание на значок графов в правом верхнем углу:

../_images/image613.png

После нажатия на значок графа откроется графическое представление передачи сообщения между компонентами Платформы (граф передачи сообщения):

../_images/image713.png

Архив и Очередь

В журналы Архива попадают сообщения, для которых не нашлось адресата, а так же любые необработанные сообщения. Очередь содержит сообщения ожидающие передачи:

../_images/image810.png

Трассировка

Чтобы выбрать инструмент Трассировка, разверните пункт Обслуживание на панели слева. Трассировка представляет собой инструмент подробного «прослушивания» сообщений в реальном времени. Трассировка дает возможность просмотреть тело сообщения и показывает реальное размещение сообщения в очереди передачи.

Примечание

Трассировка не должна быть включена во время штатной работы Платформы, иначе это сильно замедлит работу сервера. По умолчанию трассировка отключена. Чтобы включить трассировку, нажмите на кнопку в виде круга в левом верхнем углу. При включении кнопка сменит цвет на зеленый.

../_images/image98.png

Сбор сведений

В меню Обслуживание присутствует пункт Сбор сведений. Этот инструмент в реальном времени собирает информацию о Платформе в дамп. Тип информации для сбора можно указать при помощи соответствующего кода в окне настроек. Дамп может включать в себя трассировку и другую дополнительную информацию:

../_images/image1012.png

Дамп доступен к просмотру на вкладке Собранные дампы. В окне просмотра дампа есть опция, позволяющая скачать архив со всей информацией:

../_images/image1112.png

Комбинирование диагностических инструментов дает возможность сэкономить время и дает понимание о происходящих событиях в каждой конкретной ситуации.